sexta-feira, 20 de fevereiro de 2009

Montando uma composição RGB, de imagem LandSat no Software ENVI 4.2

 

 

 

 

 

 

 

 

 

Clique em “FILE” abrirá uma caixa pop-up, clique em “OPEN IMAGE FILE”

image

image

em “EXAMINAR” navegue pelo computador até o endereço que os arquivos se encontram.

Com o “Ctrl” pressionado selecione todos as bandas da imagem para ser feita a composição, clique então em “ABRIR”

Aparecerá uma nova janela com o nome “AVALIABLE BAND LIST” com a lista de todas as bandas que foram abertas

 

clip_image002

Clique em “RGB COLOR” e clique nas bandas desejadas para a composição, e posteriormente clique em “LOAD RGB”

clip_image002[6]

Para salvar a composição feita clique em “FILE” “SAVE IMAGE AS” “IMAGE FILE”

clip_image002[8]

em “OUTPUT FILE TYPE” escolha a opção “TIFF/GEOTIFF” posteriormente, escolha o local onde aimagem será salva em “ENTER OUTPUT FILE NAME” e clique em “OK”

Reprojetando feições Shape files

 

 

 

 

 

 

 

 

 

O primeiro passo é abrir o ArctollBox, e dentro de arctollbox abrir o Data Manemegement tools > Projection and transform > Define projections

 

image

Primeiro define-se a projeçao em que o arquivo se encontra

 

image

Selecione o arquivo que se deseja reprojetar e deois clique em cordinate Sistem ,

image

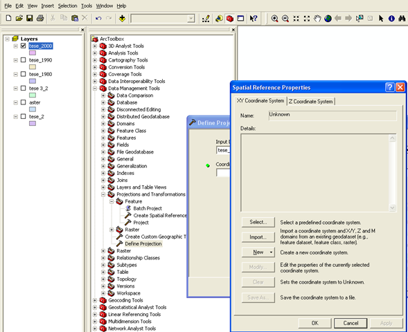
Selecione a projeçao clicando em `Select`

image

se o seu arquivo estiver em Latitude e longitude escolha geographic coordenate system,

e se ele estiver em UTM, escolha Project coodenate system.

image

Após ter feito a escolha da projeçao em que o arquivo se encontra, clique em Apply e OK.

Depois de definida a projeçao clique em Project

 

image

image

Clique em output Coordenate sistem e escolha qual a projeçao do arquivo de saida.

Feito isto clique em Apply e OK

Download de dados SRTM

 

 

 

 

 

 

 

 

Digite no browser http://glcfapp.umiacs.umd.edu:8080/esdi/index.jsp

clip_image002

Clique em Map Search

Escolha o tipo de dado que deseja dar donwload: LandSat, Áster, SRTM, MODIS

 

clip_image002[5]

Clique em SRTM, selecione Lat/Long para entrar com as coordenadas do local desejado

Digite as coordenadas do local de sua busca, da seguinte forma, ex: para 19º 55’S e 43º56’W, escreva: -19d55’ e -43d56’, em seguida pressione ENTER.

clip_image002[7]

clique em Preview e Download. Aparecerá uma tela com os atributos das imagens selecionadas.

 

clip_image002[9]

clique em cima da imagem desejada para seleciona-la e em seguida aperte Download.

clip_image004

aparecerá a seguinte tela, clique no ultimo arquivo.

Como procurar imagens CBERS

 

 

 

 

 

 

 

 

 

 

 

 

 

Primeiramente entre no sitio www.inpe.br clique em Catálogo de Imagem CBERS no canto direito da tela

clip_image002

Escolha o tipo do satélite, CBERS 2, CBERS 2B...

Escolha a localidade; indique o País, Município e Estado, e clique em executar

clip_image004

clip_image006

Clique em “Entrar” e informe o nome e senha do usuário

Caso não seja cadastrado clique em cadastro e faça seu cadastro, apenas informando seu nome, email, e senha.

clip_image008

Após de clicar em executar clique na localidade desejada.

clip_image010

após clicar no nome da localidade listado, abrirá uma tela com uma seta indicando onde se encontra o local desejado e uma estrela indicando a cena onde a localidade se encontra, clique na estrela.

clip_image012

uma outra tela aparecerá indicando as imagens que existentes no banco de dados. Clique na imagem desejada

clip_image014

uma nova tela aparecerá informando os parâmetros da imagem, basta clicar em “Colocar no carrinho”

clip_image016

após ter inserido a imagem escolhida no carrinho clique em “Carrinho” aparecerá a tela acima, basta conferir se a imagem escolhida se encontra no carrinho e clicar em proseguir.

Após tudo feito, você receberá um email com o link para o download via FTP, então basta entrar em seu email e conferir

Interpolando o SRTM de pixels com 90m para 10m

 

 

 

 

 

 

 

Com o SRTM em mão, dá-se início ao seguinte processo:

Será feito o seguinte: o Arquivo Raster será transformado para pontos, que será interpolado, originando um Modelo digital de elevação mais refinado.

Caso você não deseje trabalhar com toda a cena SRTM, você pode recorta-la para diminuir o tamanho do arquivo, e assim processa-lo mais rapidamente.

Iremos recorta-lo da seguinte maneira, já que apenas uma pequena área nos interessa, caso a você seja interessante toda a cena, apenas desconsidere esta parte. Vamos dar um zoom com a lupa na parte da cena que nos interessa.

clip_image002

Após ter dado o zoom clique com o boto direito do mouse no arquivo do SRTM, clique em DATA e posteriormente em EXPORT DATA, e uma janela se abrirá.

image image

Nesta tela em EXTEND selecione “Data Frame” e o formato do arquivo escolha TIFF. Após isto escolha local onde o arquivo será gravado e clique em OK.

clip_image002[5]

Agora com o arquivo menor faça os seguintes passos para interpolar o SRTM.

 

Em Spatial Analyst Clique em CONVERT > RASTER TO FEATURES

 imageimage

Em RASTER TO FEATURES escolha qual arquivo será convertido. Em OUTPUT GEOMETRY TYPE escolha POINT. Selecione o local onde o arquivo será gravado e clique em OK, e um arquivo de pontos será criado contendo a informação altimétrica.

 

image

Agora com este arquivo de pontos gerado, iremos interpola-lo para uma resolução menor.

Clique em ArcTool Box > SPATIAL ANALYST TOOLS > INTERPOLATION > SPLINE. Uma outra tela se abrirá, nela basta escolher qual o arquivo de pontos que será utilizado. O Campo na tabela que os dados altimétricos, geralmente seu nome é GRID_CODE, em OUTPUT CELL SIZE, escolha o tamanho para o qual você deseja interpolar o SRTM. Basta então clicar em OK

 

image

clip_image002[7]

quinta-feira, 19 de fevereiro de 2009

Criando cenas 3D com imagens LandSat utilizando o ArcScene.

Para isto será necessário, ter duas bases de dados em mãos, que são os dados da altimetria em formato RASTER e a imagem LandSat. de posse destes dados segue o seguinte processo a ser descrito.

Abra o ArcScene, clique em ADD DATA e adicione o MDE e a imagem LandSat.

Clique com o botão direito do mouse em cima do layer da imagem, e posteriormente clique em Proprietis

clip_image002

Assim que abrir a nova tela clique em BASE EM HEIGTHS e selecione OBTAIN HEIGHTS FOR LAYER FROM SURFACE e selecione o arquivo raster que contém os dados da altimetria.

Em Z UNIT CONVERSION Coloque 3 (que é exagero vertical).

image

clip_image002[6]

domingo, 15 de fevereiro de 2009

WWF - Mapa da Amazônia Brasileira - 2007

Mapa da Amazônia brasileira , areas protegidas, wwf A WWF em parceria com o Instituto Socioambiental (ISA), publicou o  mapa "Amazônia Brasileira 2007" onde atualiza as unidades de conservação existentes na Amazônia destaca 60 unidades de conservação apoiadas pelo ARPA  - Programa Áreas Protegidas da Amazônia. Os mapas além de informativos também servem de referência para quem quiser desenvolver os conhecimentos de layout de mapas. Vale a pena dar uma olhada.

Nos links ao lado estão disponíveis para download a versão em português e em inglês do mapa Amazônia Brasileira 2007. Para fazer o download gratuito do material clique nos links abaixo :

amaz2007-frente-port

sexta-feira, 13 de fevereiro de 2009

ArcGis e o SQL Server 2008 E-book gratuito

Um dos bancos de dados que podem ser acessados pelo ArcGis é o SQL Server da Microsoft. É um banco de dados poderoso  e complexo seu domínio exige uma boa dose de dedicação. A Microsoft resolveu dar uma mãozinha e liberou para download gratuito por tempo limitado um E-book em inglês : Introducing Microsoft SQL Server 2008. Para fazer o download gratuito do e-book basta preencher um pequeno cadastro. O link para download é : MS SQL SERVER 2008. O livro esta dividido em 7 capítulos:

Chapter 1: Security and Administration
Chapter 2: Performance
Chapter 3: Type System
Chapter 4: Programmability 
Chapter 5: Storage
Chapter 6: Enhancements for High Availability
Chapter 7: Business Intelligence Enhancement

quinta-feira, 12 de fevereiro de 2009

Chips para GPS : uma nova geração

A Epson e a Infinion desenvolveram uma nova geração de Receptor GPS em um único chip  XPOSYS, que aparece na foto ao lado de um palito de fosfóro para dar idéia do seu tamanho. o Chip mede 26 mm2 . Este dispositivo será usado em aparelhos com a tecnologia AGPS ou GPS assistido que usa dados dos satélites GPS e também dados obtidos das redes de telefone celular para posicionamento principalmente em área urbana. Os dispositivos usando esta tecnologia deverão chegar ao mercado no inicio do segundo semestre de 2009. Fonte : DcWatch.jp

 

 

 

 

 

 

quarta-feira, 11 de fevereiro de 2009

ArcGis Explorer Lançamento

A ESRI colocou um vídeo no Youtube fazendo uma rápida apresentação da nova versão  ArcGis Explorer   quer será lançada em breve na ESRI Developer Summit que acontece entre os dias 23 e 25 de março em Palm Springs, Califórnia-EUA. Seu lançamento certamente foi ofuscado pelo grande acontecimento que foi o lançamento do Google Earth 5. Alias o pessoal da ESRI deve estar com as barbas de molho, porque não demora muito que funções analíticas mais complexas que hoje são encontradas somente em SIGs sejam incorporadas ao Google Earth. A interface do Google Earth foi um avanço considerável aliando praticidade e simplicidade.

 

 

-

terça-feira, 10 de fevereiro de 2009

Cartografia Artigos Cientificos Revista Brasileria de Cartografia 60/3 2008

A Revista  Brasileira de Cartografia disponibiliza online e gratuitamente todos os artigos científicos publicados recentemente. Abaixo estão os artigos do numero 60 de outubro de 2008. Para acessar a versão integral do arquivo no formato PDF clique nos links abaixo.

RBC - Revista Brasileira de Cartografia
Brasilian Journal of Cartography
no 60/3, outubro 2008 / no 60/3, October 2008


 

GOOGLE MAPS AND MOBILE DEVICES: CAN JUST ONE GENERIC DESIGN WORK?

William Cartwright

The phenomena that is Google Map® has both made mapping more visible and made access to base maps more immediate. The proliferation of mash-ups and other Web-delivered map products that are based on Google maps illustrates this ‘use-it-for-everything mapping phenomena. But, can Google’s maps be used for everything, including mobile and small-format map delivery platforms? Can we just ‘Google it?
This paper discusses how user/producers have exploited the availability and accessibility of base maps from Google. It explores the numerous small format / mobile applications that have been developed and the content that they deliver. Then it considers whether it is appropriate and ‘good’ design practice to accept Google maps as an ‘underlay’ for developing this genre of map products.

Keywords: At Location maps, Google maps


LINKED AUDIO REPRESENTATION IN CYBERCARTOGRAPHY: GUIDANCE FROM ANIMATED AND INTERACTIVE CARTOGRAPHY FOR USING SOUND

Glenn Brauen, D. R. Fraser Taylor

This paper discusses sound representation in cybercartographic atlas projects and products as one example of the application of multisensory representation in contemporary cartography. Auditory representation, like animated and interactive visual cartography, makes explicit use of the temporal dimension. Educational multimedia studies have argued that effective learning outcomes result from the coordinated interpretation of visual and auditory information and from the cognitive relations that learners develop within and between their mental representations of these materials. Based on this previous work, this paper examines the goals and motivations of research into animated and interactive cartography to determine which of those could or have been applied to the use of sound as a media for linked abstract representation in which meaning is conveyed both by the content carried by each sensory mode as well as by the manner of relations between visual and auditory representations, signified by the coordinated reactions of the visual and auditory components of atlas products to user actions. To illustrate key concepts in this discussion, the paper describes an application prototype that allows a user to examine data concerning Canada’s trade with world regions using an audio-visual interface. The paper outlines a set of functional roles that this type of linked auditory representation could fulfill within an audio-visual cartography, drawing on functional analyses of interactive and animated cartography and acoustic analogies developed through the analysis of the motivations and goals of dynamic visual cartography.

Keywords: cybercartography, multisensory cartography, audio-visual, linked auditory representation, dynamic legend.

COMPARAÇÃO ENTRE IMAGENS ASTER E LANDSAT 7 NA CLASSIFICAÇÃO DE NÍVEIS DE DEGRADAÇÃO DE PASTAGENS UTILIZANDO REDES NEURAIS ARTIFICIAIS

César da Silva Chagas, Carlos Antônio Oliveira Vieira, Elpídio Inácio Fernandes Filho, Waldir de Carvalho Júnior

O presente estudo teve como objetivo comparar a eficiência dos dados dos sensores Aster e ETM+/Landsat 7 na classificação do uso e cobertura da terra, com ênfase nos níveis de degradação das pastagens na Zona da Mata Mineira, através da utilização de redes neurais artificiais. Foram testadas três composições de uma imagem do sensor Aster e uma do ETM+/Landsat 7, para definição das melhores feições discriminantes para o classificador. As classes de uso e cobertura consideradas foram: floresta, café, área urbana/solo exposto e três níveis de degradação das pastagens (moderado, forte e muito forte). Utilizou-se o simulador de redes neurais “Java Neural Network Simulator” e o algoritmo empregado foi o back-propagation. Dentre as composições de imagens testadas o melhor resultado foi alcançado com a utilização das 9 bandas do Aster (30m) como variáveis discriminantes, que também permitiu uma melhor discriminação dos níveis de degradação das pastagens considerados. Este resultado é atribuído à melhor resolução espectral desta composição de imagem quando comparada às demais. Dentre as classes consideradas, a pastagem no nível de degradação muito forte foi a que apresentou o maior erro de classificação, em todas as composições, sendo bastante confundida com a pastagem no nível de degradação forte.

Palavras chaves: sensoriamento remoto, redes neurais, pastagens.


MODELO CARTOGRÁFICO APLICADO AO MAPEAMENTO DAS ÁREAS URBANAS SUJEITAS ÀS INUNDAÇÕES NA CIDADE DE LAJEADO / RS

Rafael Rodrigo Eckhardt, Dejanira Luderitz Saldanha, Ronaldo dos Santos da Rocha

O estudo de eventos extremos, como as inundações, é imprescindível, principalmente em áreas urbanas, devido à quantidade de vidas, saneamento, bens materiais e infra-estruturas envolvidas no processo. A cidade de Lajeado, localizada no nordeste do Rio Grande do Sul, historicamente e de forma periódica, é atingida por inundações decorrentes das enchentes do Rio Taquari. O presente estudo objetiva desenvolver um modelo cartográfico para proceder ao mapeamento da área urbana inundável e diagnosticar caracterizar a ocupação do solo das áreas sujeitas às inundações na cidade de Lajeado. A utilização conjunta das geotecnologias e as técnicas de representação e análise espacial mostraram-se fidedignas na simulação, mapeamento e diagnóstico do uso do solo das áreas sujeitas às inundações. Os resultados alcançados contribuem, no curto prazo, para estabelecer um eficiente plano de remoção e realocação da população atingida pelas inundações, e no médio e longo prazo, para readequar a utilização das áreas em função do risco de inundação que apresentam.

Palavras chaves: Inundações, SIG, Sensoriamento Remoto, Simulação, Mapeamento.

 

ALTIMETRY FITTING METHODS FOR INSAR DIGITAL ELEVATION MODELS

Marcos Antônio Timbó Elmiro, Luciano Vieira Dutra, José Cláudio Mura

Modelos digitais de elevação (MDE) estão se tornando uma das formas de dados espaciais mais disponíveis e reutilizados nas aplicações de análises geográficas para diversos estudos em ciências da Terra. Com o uso crescente desses modelos e com a difusão cada vez maior das aplicações tem aumentado também a preocupação com a qualidade dos dados de altitudes e com a propagação dos erros nos diferentes produtos derivados de análises dos MDEs. Os MDEs disponíveis costumam relatar somente o valor médio dos erros, tal como o erro médio quadrático ou erro médio absoluto, os quais não trazem qualquer informação sobre tendências ou distribuição dos erros. No presente estudo é apresentada uma metodologia para correção da altimetria de MDEs gerados por interferometria de imagens de radar de abertura sintética (InSAR) na região amazônica, coletados nas bandas P e X do espectro de microondas. O método em estudo se mostrou capaz de corrigir os erros globais e os erros locais de diferentes magnitudes, os quis são comuns nos MDEs, fornecendo também os indicadores da qualidade global e local dos modelos processados. Os algoritmos que compõem o núcleo central do método buscam fazer o melhor ajuste possível dos MDEs para a realidade geográfica do terreno através da incorporação de superfícies de correção calculadas por métodos de interpolação espacial. A estrutura cartográfica de controle de campo para geração das superfícies de correção e para avaliação da qualidade do método é formada por malhas irregulares de pontos obtidos em estradas, clareiras e pastagens, medidos no campo pelos métodos de rastreamento de satélites do Sistema de Posicionando Global (GPS) e levantamentos topográficos com estações eletrônicas. Três métodos de ajuste foram utilizados no cálculo das superfícies de correção. O primeiro foi um deslocamento vertical médio, o segundo, uma triangulação com interpolação linear e o terceiro, uma interpolação ponderada pelo inverso do quadrado da distância. Os resultados mostraram que aplicação dos métodos de correção melhorou a qualidade geométrica dos MDEs e forneceu estimativas numéricas confiáveis da precisão dos modelos para uso em análises posteriores derivadas dos MDEs.

Palavras chaves: Interferometria SAR, correção de MDE, interpolação de superfície.

 

MULTITEMPORAL IMAGE REGISTRATION BASED ON MULTIRESOLUTION DECOMPOSITION

Leila M. G. Fonseca, Max H. M. Costa, Thales S. Korting, Emiliano Castejon, Felipe C. Silva

Image registration is the process of overlaying two or more images of the same scene taken at different times, from different viewpoints, and/or different sensors. With the increase in the number of images collected every day from different sensors, automated registration of multi-sensor, multi-spectral and multi-temporal images has become an important application. In this paper an efficient algorithm for the registration of multi-temporal images with similar spectral responses is proposed. The procedure relies on the gray level information content of the images and their local wavelet transform modulus maxima. The registration algorithm is performed at progressively higher resolutions, which allows for faster implementation and higher registration precision. For the matching process, a novel procedure for automatic point feature detection based on wavelet transform is presented. Moreover, an investigation about the performance of four similarity measures in the task of feature point matching for satellite images is also presented. The results show that the matching method based on correlation is efficient to register images of similar spectral responses even if multi-temporal changes are present. To overcome the presence of rotation angle between the images to be registered, a procedure to estimate this angle is performed before the matching process. Measurements of performance are provided, as well as extensive experimental results, to illustrate the qualitative performance of the registration algorithm. Images of different sensors and acquisition time are used in the experiments.

Keywords: Image Registration, Wavelet Transform, Matching, Feature Detection

 

A CRITICAL ASSESSMENT OF MAPS AND THE INTERNET

Michael P. Peterson

The promise of the Internet for cartography has faded into stark realities of commercialism, connectivity problems and confusion about what represents quality in Internet mapping. Accessing the Internet is still problematic and a great digital divide separates the developed from the developing world. Interaction with the online map, the single greatest advantage of maps and the new medium, has been either poorly implemented or not incorporated at all. The commercial aspect of the Internet has been turned upside down. We pay to access the Internet, not for its content. As a result, there is little competition to improve the quality of online maps, other than for bragging rights, and little incentive to create quality content. On top of this, in many parts of the World, access to the Internet by computer is expensive or inconvenient or people prefer to use the Internet through their mobile phone. Almost all new users to the Internet are connecting through mobile devices and a small screen that is hardly suitable for the display of maps. While a de-centralized system like the Internet is impossible to fix in traditional ways, solutions must be found for making the medium more accessible and useful for maps. National and international organizations can play a key role in providing examples of what is possible with maps and the Internet. Low-cost, easy-to-use tools also need to be made available so that online cartographers can create quality content.

Keywords: Internet cartography, web-based mapping.


O ATLAS “ESTADO DO BRASIL”: UM OLHAR PORTUGUÊS SOBRE A AMÉRICA COLONIAL

Amanda Estela Guerra, Márcia Maria Duarte dos Santos

O Atlas “Estado do Brasil”, elaborado pelo cosmógrafo do reino de Portugal, João Teixeira Albernas, a mando do donatário da Capitania de Ilhéus, D. Jerônimo de Ataíde, em 1631, foi produzido em um período de grande turbulência política, tanto para o Brasil quanto para Portugal. Ao idealizar esta obra D. Jerônimo pretendia atrair investimentos para sua capitania e alertar outros nobres portugueses sobre a enorme extensão de terras ameaçadas pelo despovoamento e pelas invasões estrangeiras. Além disso, havia um desejo de ampliação dos domínios lusitanos na América. Este estudo realça as questões políticas e econômicas que motivaram a produção desse atlas e como o autor utilizou as técnicas cartográficas disponíveis para transmitir informações sobre uma organização do espaço colonial na América, de forma a atender aos objetivos de seu patrocinador.

RBC - Revista Brasileira de Cartografia / Brazilian Journal of Cartography

segunda-feira, 9 de fevereiro de 2009

Google latitude: GPS + Celular = localizacao em tempo real

O google acaba de lançar uma ferramenta de localização que tem tudo para ser a nova moda . Ela se chama Google Latitude e se baseia em comunicação via celular e posicionamento por GPS. O Google latitude é um aplicativo que roda no celular do usuário e para isto precisa de celulares novos e mais sofisticados com o Iphone e o Google Android. A exibição da posição geográfica da pessoa que estamos rastreando é mostrada sobre o Google Maps. Além de ver a localização será possivel conversar com os outros usuários via SMS, Google Talk ou Gmail O Latitude já está disponível em 27 países, inclusive no Brasil, para smartphones BlackBerry, aparelhos com Windows Mobile 5.0 ou acima, Symbian S60, e alguns com Java. Os telefones da Sony Ericsson, o iPhone, iPod Touch e smartphones com o sistema Android estarão aptos a utiliza-lo em breve. É uma idéia genial, porem um tanto quanto invasiva da privacidade.

 

 

 

 

Dados climáticos de 1951-2001 para Arcgis

Esta disponível para visualização e download mapas de dados climáticos no período de 1951-2001. Os dados climáticos disponíveis são : Temperatura média, mínima e máxima anual, Precipitação anual. Os dados também são apresentados em base mensal ou sazonal (dezembro-fevereiro, março-maio, junho-agosto e Setembro-Novembro). Os mapas podem ser exportados como figura (JPG) ou no formato raster (ASC) que pode ser facilmente importado pelo ArcGis. Estes dados estão disponíveis no site climatewiz.org. Em breve ele estarão disponibilizando os dados climáticos de cenários de aquecimento global. Atualmente os cenários de aquecimento global estão disponíveis somente para os EUA

 

 

dados climaticos, mudancas climaticas, temperatura, precipitacao

Mapa das Bacias Hidrográficas do Brasil

 

O blog do Geoprocessamento disponibiliza para download o mapa de Mapa de Bacias hidrográficas do Brasil, produzido a partir de dados disponibilizados pelo IBGE. Para fazer o download basta clicar sobre o mapa com o botão direito do mouse e salvar o mapa no seu computador. Para maiores informações sobre características de cada bacia consulte o o site da ANEEL – Bacias Hidrográficas do Brasil

Bacias hidrograficas do Brasil

quinta-feira, 5 de fevereiro de 2009

Batimetria SRTM 30 Plus do Google Earth 5 - Download

Esta disponível para download a Batimetria oceânica que foi usada pelo Google Earth 5. O material tem cobertura planetária é disponibilizado no formato TIFF com resolução de 30 segundos, com um pixel de tamanho aproximando de 1km. São 33 arquivos cobrindo o planeta, georreferenciados que podem facilmente se utilizados em SIGs como o ArcGis. Os dados podem ser baixados do FTP FTP SRTM30_PLUS . Para acessar o mapa indice que facilita na localização do arquivo desejado clique no link : Batimetria SRTM 30 PLUS

A imagem abaixo mostra  parte do litoral Brasileiro.

 

 

 

 

 

 

 

 

batimetria, strm, arcgis, google earth 5, litoral brasileiro

Fonte: topex.ucsd.edu

segunda-feira, 2 de fevereiro de 2009

Download Google Ocean em Português

Hoje foi feito o anúncio mundial  da nova versão do Google Earth 5.0 denominado Google Ocean, numa cerimônia que contou com a presença do Ex Vice Presidente dos EUA Al Gore. O Google Earth 5 ou Google Ocean traz como principal novidade o mapeamento da topografia submarina. Para fazer o download do Google Earth 5 clique aqui :

Google Earth 5 em português

 

Saiba mais sobre o Google Earth acessando o blog do Google Earth  http://blog-googleearth.blogspot.com

  

 

Google Earth 5 Fernando de Noronha

Imagem captura do Google Ocean mostrando o litoral de Fernando de Noronha